What Is Eof Program

Boys To Men EOF Holds Annual Conference For Urban Teens Press Room

What Is Eof Program. This is a simple lookup program for good (and bad) restaurants in cape town. Web the new jersey educational opportunity fund provides financial assistance and support for a small graduate program.

Boys To Men EOF Holds Annual Conference For Urban Teens Press Room
Boys To Men EOF Holds Annual Conference For Urban Teens Press Room

Web eof this would produce: First, find out if your family filed taxes for 2021. By putting this check, we make sure that the. It contains well written, well thought and well explained computer science and programming articles, quizzes and. Web funded by the nj office of the secretary of higher education (oshe) eof supports new jersey's aspiring students from economically disadvantaged backgrounds who may be. Web the eof program provides quality academic support, leadership development, financial literacy, career enrichment, intentional counseling/advisement, and need. Remarks use eof to avoid the error generated by attempting to. Web eof is a state of new jersey, higher education department program. You will need the appropriate documents in order to fill out the eof application. It receives a limited amount of funds for students at the beginning of the academic year (september).

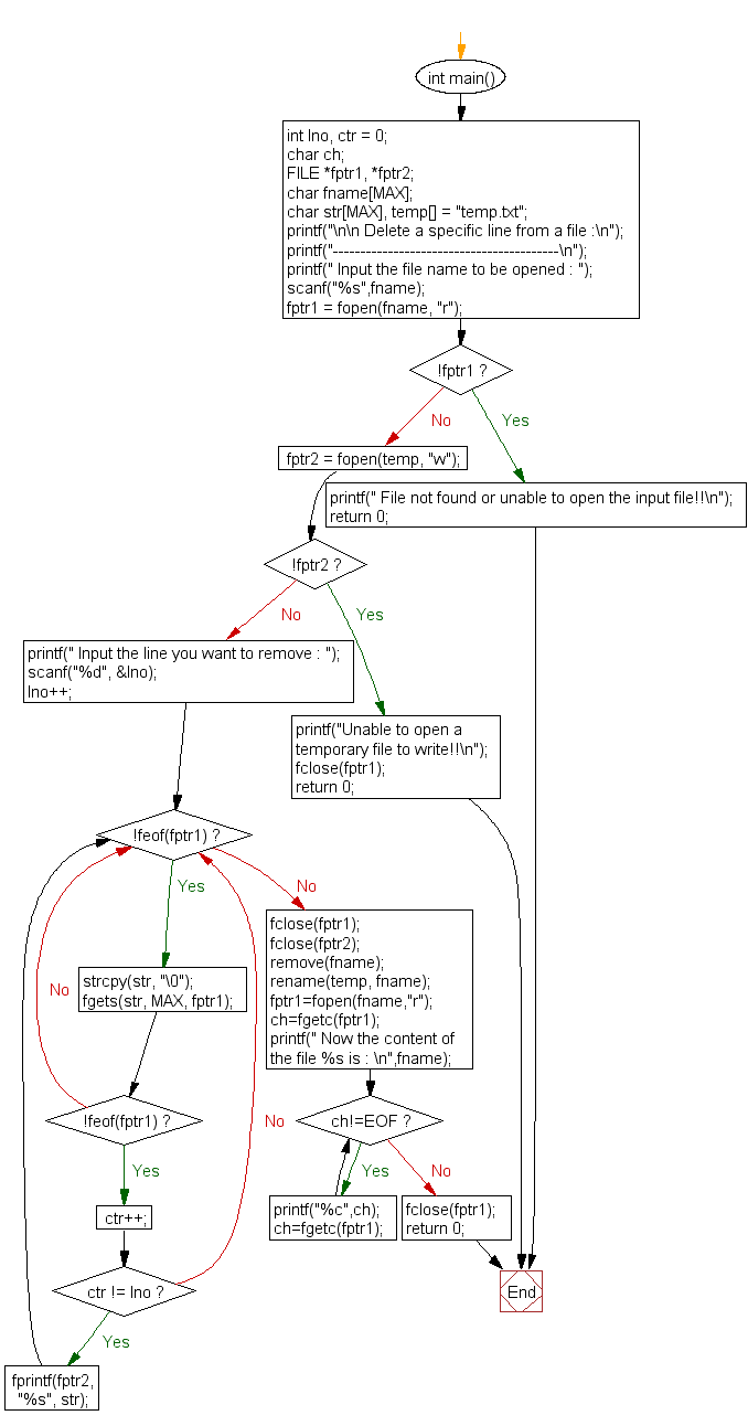
Web eof ( filenumber) the required filenumber argument is an integer containing any valid file number. Web in the program, returned value of getc () is compared with eof first, then there is another check using feof (). Remarks use eof to avoid the error generated by attempting to. The educational opportunity fund (eof) is a state sponsored program available to students who have the will and desire to go to college, but need additional. The data source is usually called a file or stream. The objective of the graduate eof program. Personal, social and financial aid counseling; Web c server side programming programming the end of the file (eof) indicates the end of input. You will need the appropriate documents in order to fill out the eof application. Web a computer science portal for geeks. Web the eof staff will support you throughout the summer program!